What is dbForge Studio for SQL Server?
dbForge Studio for SQL Server is a comprehensive integrated development environment (IDE) for SQL Server database management, administration, development, data reporting, and analysis. This GUI tool empowers SQL developers and database administrators (DBAs) to streamline a wide range of database tasks, from designing databases and writing SQL code to comparing schemas, synchronizing data, and generating meaningful test data
Highlights
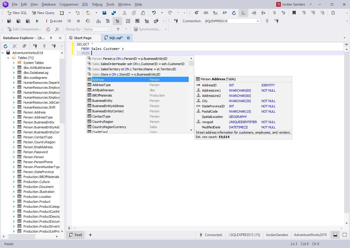
- SQL Coding Assistance: Provides features like code completion, syntax highlighting, and code folding to enhance SQL coding productivity
- Source Control: Integrates with popular version control systems for managing and tracking database changes
- Database Management: Offers tools for database administration, such as setting up accounts, managing permissions, and handling backup and restore operations
- Data Manipulation: Enables importing, exporting, and editing table data in various formats, including CSV, Excel, and XML.
Features
Schema compare
Database Management
Data analytics
GUI Designer
Query Builder
Unit Testing

