What is Regex 101?
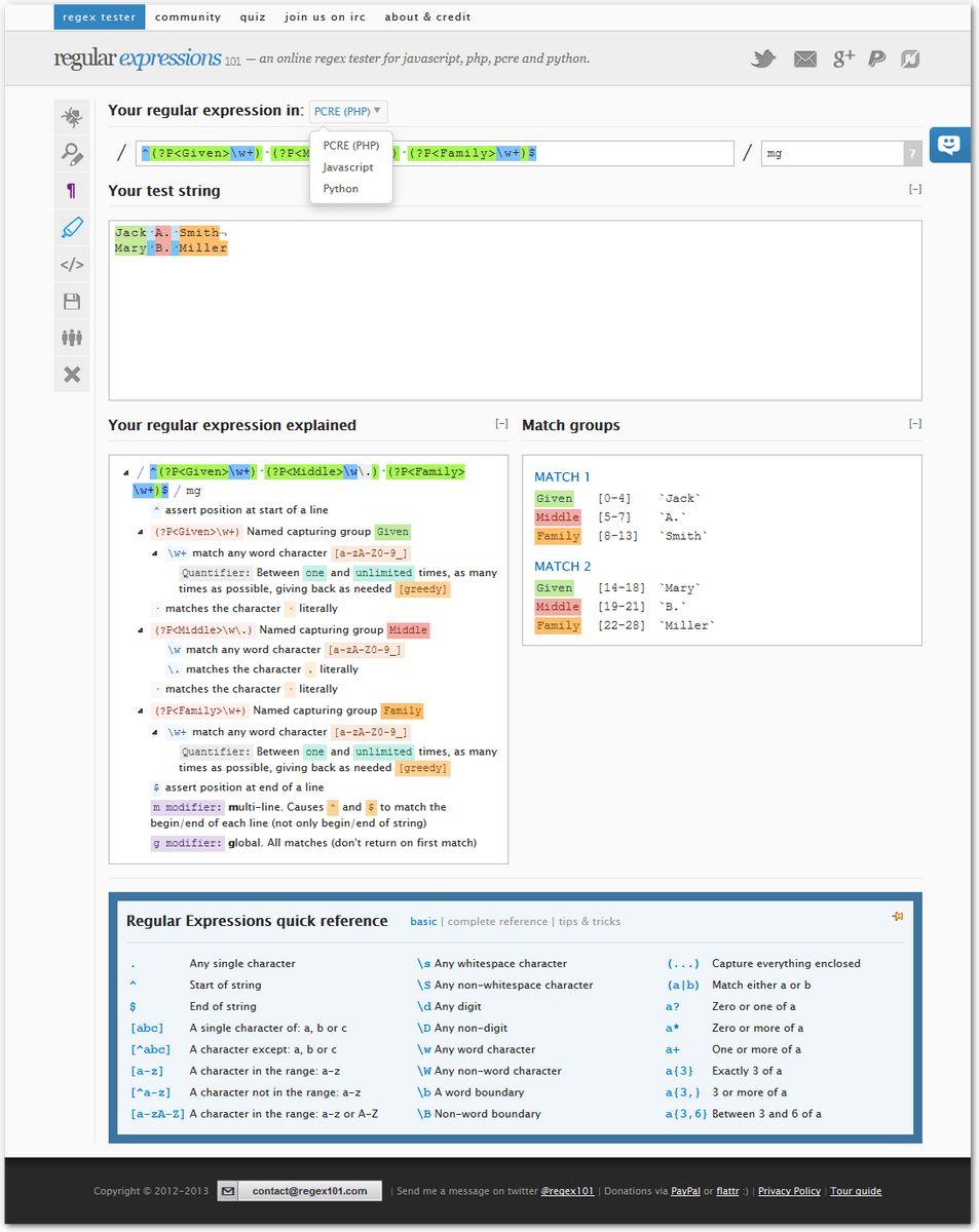
The online regex tester and debugger offers extensive functionality for working with regular expressions across various programming languages. Users can test and debug their regex patterns in a user-friendly interface with support for PHP, PCRE, Python, and JavaScript. The tool provides a comprehensive set of features to streamline the development and troubleshooting of complex regular expressions
Highlights
- Support for multiple programming languages: PHP, PCRE, Python, and JavaScript
- Highlighting and visualization of regex patterns and their components
- Real-time testing and debugging of regex expressions
- Detailed explanation and breakdown of regex syntax and behavior
- Ability to save and share regex patterns with others
Features
Support for regular expressions
Debugging
